页面生成
CodeGenie当前支持生成美食、旅游、购物、新闻和教育五大垂域的页面。通过自由输入、快捷模板、上传页面参考图片的方式生成应用/元服务可用的页面代码,生成结果支持实时预览,帮助开发者快速完成页面搭建。
从DevEco Studio 6.0.1 Beta1开始,在输入框新增页面生成的入口。
从DevEco Studio 6.0.2 Beta1开始,在模块右键新增页面生成的入口Generate Pages with AI。
从DevEco Studio 6.1.0 Beta1开始,生成页面后,预览时支持切换亮色和暗色模式。
从DevEco Studio 6.1.0 Beta2开始,不支持在对话框输入"/"调出命令,选择Generate UI Code进入页面生成窗口的功能;页面生成时支持使用和切换模型。使用三方模型,预览时仅支持亮色模式;使用内置模型,预览时支持暗色和亮色模式切换;用户完成一轮会话,保存工程或清空会话后,可切换模型;支持查看历史生成信息,以及支持生成文件信息查看。
操作步骤
-
点击页面右侧菜单栏CodeGenie图标完成登录后,可以通过如下三种方式进入页面生成窗口:
- 在对话框输入"/"调出命令,选择Generate UI Code。从DevEco Studio 6.1.0 Beta2开始不支持。
- 在对话框左下角下拉框选择Generate UI Code********。
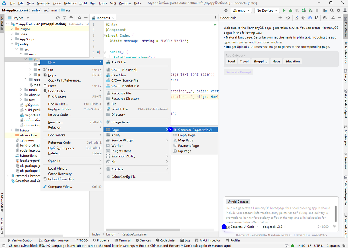
- 在模块右键选择New > Page > Generate Pages with AI。

-
可以通过如下方式生成页面:
- 在对话框输入页面主题要求,点击
图标,等待生成页面;
- 勾选模板中的APP分类(APP Category)和功能模块(Feature Modules),点击Generate Prompt,根据提示信息生成页面;
- 点击对话框中 @Add Context > Add Image,直接上传一张页面参考图片,等待生成页面。

- 在对话框输入页面主题要求,点击
-
对生成的页面进行预览,预览时支持切换亮色和暗色模式;点击历史对话中的Back to Current Session回退到之前的页面;点击Generate UI files查看生成的UI文件内容;新增和修改页面/页面中的关键信息,通过多轮对话完善页面。

-
点击Save to Project,在弹窗中设置页面名称及指定页面所保存的模块。

-
点击Next将生成的代码文件及资源保存至工程中。弹窗中绿色文件为新增,蓝色文件表示该文件存在更改,点击Finish完成添加。
