实践说明
某对外发布应用共有两个版本:
-
Community社区版本,免费,向个人开发者用户提供该应用绝大部分基础功能,但是不提供部分定制化限定功能及技术支持。
-
Ultimate终极版本,收费,向个人、政企等开发者用户提供该应用全部基础功能,同时提供定制化限定功能及技术支持。
可以看出在Community版本与Ultimate版本之间,部分功能存在重合,同时也存在某些特定功能,所以期望通过一次开发以实现差异化,根据不同配置完成多种特定运行环境的开发、预览、打包、调试等功能。

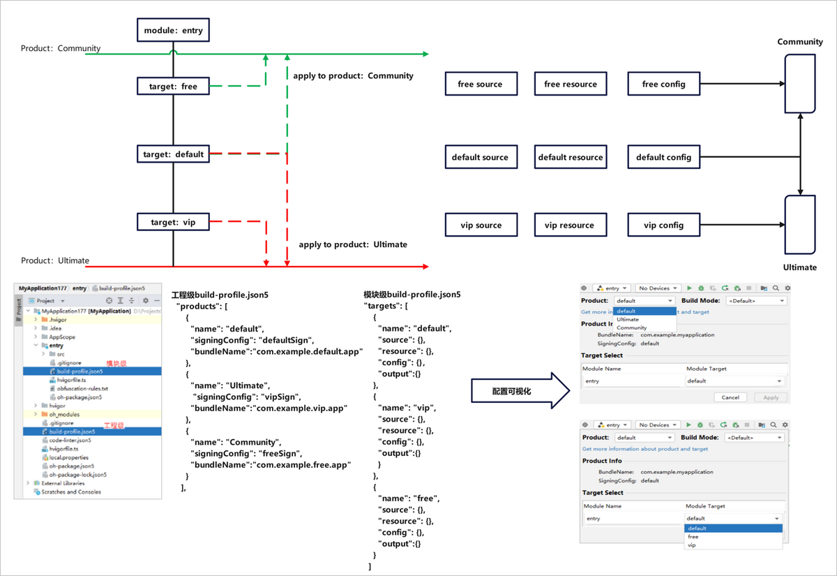
- 两个不同版本的软件,可能存在差异:如不同的应用标题、应用图标、版本声明。我们可以在工程级build-profile.json5->app{}->products[]中,可以对两种不同的外发版本进行差异化定制,新增两个product:Community和Ultimate。根据已支持的字段进行定制修改。
{
"name": "Ultimate",
// ultimate版本签名
"signingConfig": "Ultimate",
// ultimate版本包名
"bundleName": "com.example.ultimate.app",
// ultimate版本应用图标
"icon": "$media:app_icon",
// ultimate版本应用标签
"label": "$string:app_name",
"versionCode": 10000,
"versionName": "1.0.0",
// ultimate版本指定资源目录
"resource": {
"directories": [
"./AppScope/ultimateRes"
]
},
// ultimate版本指定输出产物名
"output": {
"artifactName": "ultimate_version"
},
"bundleType": "app",
"compatibleSdkVersion": "6.1.0(23)",
"runtimeOS": "HarmonyOS"
},
{
"name": "Community",
"signingConfig": "Community",
// community版本签名
"bundleName": "com.example.community.app",
// community版本包名
"icon": "$media:app_icon",
// community版本应用图标
"label": "$string:app_name",
// community版本应用标签
"versionCode": 10000,
"versionName": "1.0.0",
// community版本指定资源目录
"resource": {
"directories": [
"./AppScope/communityRes"
]
},
// community版本指定输出产物名
"output": {
"artifactName": "community_version"
},
"bundleType": "app",
"compatibleSdkVersion": "6.1.0(23)",
"runtimeOS": "HarmonyOS",
}
- 应用软件部分功能可能针对特定场景存在定制场景:如ultimate版本的功能A在phone设备类型上免费,在TV设备类型上需要收费;再如community版本的功能B在2in1设备类型上的启动页与在wearable设备类型上呈现效果存在差异。在模块级build-profile.json5->targets[]中新增2个 target:vip和free。
{
"name": "vip",
// 定制vip包输出产物名
"output": {
"artifactName": "vipVersion"
},
// 定制vip包源码指定页面
"source": {
"pages": [
"pages/vipIndex"
]
},
// 指定vip包资源目录
"resource": {
"directories": [
"./src/main/ultimateRes"
]
},
"config": {
// 指定vip包适用设备类型
"deviceType": [
"phone",
"tablet",
"2in1"
]
}
},
{
"name": "free",
// 定制free包输出产物名
"output": {
"artifactName": "freeVersion"
},
// 定制free包源码指定页面
"source": {
"pages": [
"pages/freeIndex"
]
},
// 指定free包资源目录
"resource": {
"directories": [
"./src/main/communityRes"
]
},
"config": {
// 指定free包适用设备类型
"deviceType": [
"phone",
"tablet"
]
}
}
- 新增product、target后,需要在工程级build-profile.json5->modules[]->targets[]->applyToProducts中,指定关联关系。此处表示当前模块的target具体应用到工程product的配置。
"targets": [
{
"name": "default",
"applyToProducts": [
"default",
"Community",
"Ultimate"
]
},
{
"name": "free",
"applyToProducts": [
"default",
"Community"
]
},
{
"name": "vip",
"applyToProducts": [
"default",
"Ultimate"
]
}
]
由上配置:
- target:default被应用至product:default、Ultimate、Community中;
- target:vip被应用至product:default、Ultimate中;
- target:free被应用至product:default、Community中。
- 在实际构建中,可通过可视化窗口灵活选择product-target的关联关系以构建出需要的APP/HAP包。
例:用户需要构建Ultimate版本的且具有vip特性的应用,可以选择product:Ultimate,target:vip,apply之后执行构建。

查看构建产物