如何解决证书链不完整?
如果开发者提供的证书在IAP服务内置信任库中查询不到,则该证书不被IAP信任,需要构造完整的信任链以被IAP信任。
此处以Chrome浏览器最新版本(一般是支持自动验证证书链)为工具,以华为的证书为例,手工构造完整的证书链步骤如下:
开发者也可以选择其他证书链工具构造完整的证书链。
-
查看服务器证书。
访问华为开发者网站,依次点击“查看网站信息 > 显示连接详情 > 显示证书 > 详细信息”,可查看证书状况,如下图所示:

-
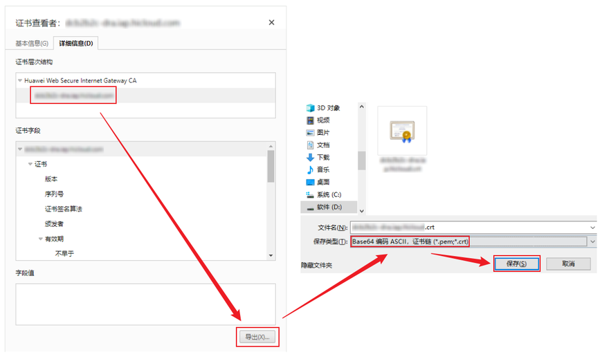
导出服务器证书链至文件中。
依次点击“服务器证书 > 导出 > Base64 编码 ASCII,证书链(*.pem;*.crt) > 保存”,如下图所示:

-
导出的证书链文件,使用文本编辑器打开.crt文件,可以看到与下图格式相似的PEM格式的证书内容,从上到下依次为“服务器证书 > 中间证书 > 根证书”,将已经拼接好的证书链返回给IAP服务器。
