音频编码同步模式
从API version 20开始,支持音频编码同步模式。
开发者可以调用本模块的Native API接口,完成音频编码,即将音频PCM编码压缩成不同的格式。
具体实现可参考示例工程。
接口不限制PCM数据的来源。开发者可以调用麦克风录制获取,也可以导入编辑后的PCM数据。通过音频编码,输出对应格式的码流,最后封装为目标格式文件。
支持的编码能力请参考AVCodec支持的格式。
适用场景
通常推荐使用异步模式,异步模式请参考音频编码。若需要主动请求buffer去编码PCM,则可以使用同步模式。
-
音频录制
通过录制传入PCM,然后编码成对应格式的码流,最后封装成所需格式的文件。具体封装方法请参考媒体数据封装。
-
音频编辑
编辑PCM后导出音频文件的场景,需要编码成对应音频格式,最后封装成所需格式的文件。具体封装方法请参考媒体数据封装。
- AAC编码器默认采用的VBR可变码率模式,这可能导致与预期码率有偏差。
- AAC编码器默认输出携带ADTS头部,帧数据的前7字节为ADTS头部。
开发指导
详细的API说明请参考AudioCodec。
参考以下示例代码,完成音频编码的全流程,包括:创建编码器、设置编码参数(采样率/码率/声道数等)、开始/刷新/重置/销毁资源。
在应用开发过程中,开发者应按一定顺序调用方法,执行对应操作,否则系统可能会抛出异常或生成其他未定义的行为。具体顺序可参考下列开发步骤及对应说明。
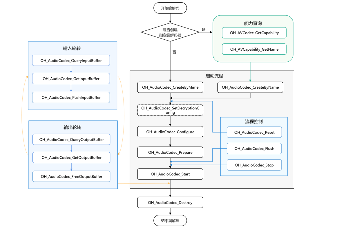
音频编解码同步模式调用关系图如下所示:
- 虚线表示可选。音频编码不涉及解密,无需调用OH_AudioCodec_SetDecryptionConfig。
- 实线表示必选。

在CMake脚本中链接动态库
target_link_libraries(sample PUBLIC libnative_media_codecbase.so)
target_link_libraries(sample PUBLIC libnative_media_core.so)
target_link_libraries(sample PUBLIC libnative_media_acodec.so)
上述'sample'字样仅为示例,此处由开发者根据实际工程目录自定义。
开发步骤
-
添加头文件和命名空间。
#include <multimedia/player_framework/native_avcodec_audiocodec.h>#include <multimedia/native_audio_channel_layout.h>#include <multimedia/player_framework/native_avcapability.h>#include <multimedia/player_framework/native_avcodec_base.h>#include <multimedia/player_framework/native_avformat.h>#include <multimedia/player_framework/native_avbuffer.h>// c++标准库命名空间。using namespace std; -
创建编码器实例对象,OH_AVCodec *为编码器实例指针。
应用可以通过媒体类型或编解码器名称创建编码器。
方法一:通过Mimetype创建编码器。
// 通过Mimetype创建编码器,这里示例创建的是AAC编码器,第二个参数设置为true表示当前是编码。OH_AVCodec *audioEnc_ = OH_AudioCodec_CreateByMime(OH_AVCODEC_MIMETYPE_AUDIO_AAC, true);方法二:通过codec name创建编码器。
// 通过codec name创建编码器。OH_AVCapability *capability = OH_AVCodec_GetCapability(OH_AVCODEC_MIMETYPE_AUDIO_AAC, true);const char *name = OH_AVCapability_GetName(capability);OH_AVCodec *audioEnc_ = OH_AudioCodec_CreateByName(name); -
调用OH_AudioCodec_Configure配置编码器。
配置选项key值说明:

各音频编码类型参数范围说明:

例如,对44100Hz采样率、2声道立体声、SAMPLE_S16LE采样格式的PCM音频,以32000bps的码率进行AAC编码的调用流程如下:
OH_AVErrCode ret;
// 配置音频采样率(必须)
constexpr uint32_t DEFAULT_SAMPLERATE = 44100;
// 配置音频码率(必须)
constexpr uint64_t DEFAULT_BITRATE = 32000;
// 配置音频声道数(必须)
constexpr uint32_t DEFAULT_CHANNEL_COUNT = 2;
// 配置音频位深(必须)
constexpr OH_BitsPerSample SAMPLE_FORMAT = OH_BitsPerSample::SAMPLE_S16LE;
// 配置AAC profile(可选,默认值:AAC_PROFILE_LC,其他可选值:AAC_PROFILE_HE、AAC_PROFILE_HE_V2)
constexpr int32_t AAC_PROFILE = OH_AACProfile::AAC_PROFILE_LC;
OH_AVFormat *format = OH_AVFormat_Create();
// 写入format
OH_AVFormat_SetIntValue(format,OH_MD_KEY_AUD_CHANNEL_COUNT, DEFAULT_CHANNEL_COUNT);
OH_AVFormat_SetIntValue(format,OH_MD_KEY_AUD_SAMPLE_RATE, DEFAULT_SAMPLERATE);
OH_AVFormat_SetLongValue(format,OH_MD_KEY_BITRATE, DEFAULT_BITRATE);
OH_AVFormat_SetIntValue(format, OH_MD_KEY_AUDIO_SAMPLE_FORMAT, SAMPLE_FORMAT);
OH_AVFormat_SetLongValue(format,OH_MD_KEY_CHANNEL_LAYOUT, CHANNEL_LAYOUT);
OH_AVFormat_SetIntValue(format, OH_MD_KEY_PROFILE, AAC_PROFILE);
OH_AVFormat_SetIntValue(format, OH_MD_KEY_ENABLE_SYNC_MODE, 1); // 同步模式配置。
// 配置编码器
ret = OH_AudioCodec_Configure(audioEnc_, format);
if (ret != AV_ERR_OK) {
// 异常处理
}
FLAC编码调用示例:
OH_AVErrCode ret;
// 配置音频采样率(必须)。
constexpr uint32_t DEFAULT_SAMPLERATE = 44100;
// 配置音频码率(必须)。
constexpr uint64_t DEFAULT_BITRATE = 261000;
// 配置音频声道数(必须)。
constexpr uint32_t DEFAULT_CHANNEL_COUNT = 2;
// 配置音频声道布局(必须)。
// 值为CH_LAYOUT_MONO、CH_LAYOUT_STEREO、CH_LAYOUT_SURROUND、CH_LAYOUT_QUAD、CH_LAYOUT_5POINT0、CH_LAYOUT_5POINT1、CH_LAYOUT_6POINT1或CH_LAYOUT_7POINT1其中一项。
constexpr OH_AudioChannelLayout CHANNEL_LAYOUT = OH_AudioChannelLayout::CH_LAYOUT_STEREO;
// 配置音频位深(必须) FLAC只有SAMPLE_S16LE和SAMPLE_S32LE。
constexpr OH_BitsPerSample SAMPLE_FORMAT = OH_BitsPerSample::SAMPLE_S32LE;
// 配置音频compliance level(默认值0,取值范围[-2,2])。
constexpr int32_t COMPLIANCE_LEVEL = 0;
OH_AVFormat *format = OH_AVFormat_Create();
// 写入format。
OH_AVFormat_SetIntValue(format, OH_MD_KEY_AUD_CHANNEL_COUNT, DEFAULT_CHANNEL_COUNT);
OH_AVFormat_SetIntValue(format, OH_MD_KEY_AUD_SAMPLE_RATE, DEFAULT_SAMPLERATE);
OH_AVFormat_SetLongValue(format, OH_MD_KEY_BITRATE, DEFAULT_BITRATE);
OH_AVFormat_SetIntValue(format, OH_MD_KEY_AUDIO_SAMPLE_FORMAT, SAMPLE_FORMAT);
OH_AVFormat_SetLongValue(format, OH_MD_KEY_CHANNEL_LAYOUT, CHANNEL_LAYOUT);
OH_AVFormat_SetLongValue(format, OH_MD_KEY_COMPLIANCE_LEVEL, COMPLIANCE_LEVEL);
OH_AVFormat_SetIntValue(format, OH_MD_KEY_ENABLE_SYNC_MODE, 1); // 同步模式配置。
// 配置编码器。
ret = OH_AudioCodec_Configure(audioEnc_, format);
if (ret != AV_ERR_OK) {
// 异常处理。
}
-
调用OH_AudioCodec_Prepare(),编码器就绪。
OH_AVErrCode ret = OH_AudioCodec_Prepare(audioEnc_);if (ret != AV_ERR_OK) {// 异常处理。} -
调用OH_AudioCodec_Start()启动编码器,进入运行态。
添加头文件:
#include <fstream>使用示例:
ifstream inputFile_;ofstream outFile_;// 根据实际使用情况填写输入文件路径。const char* inputFilePath = "/";// 根据实际使用情况填写输出文件路径。const char* outputFilePath = "/";// 打开待编码二进制文件路径(此处以输入为PCM文件为例)。inputFile_.open(inputFilePath, ios::in | ios::binary);// 配置编码文件输出路径(此处以输出为编码码流文件为例,并非可播放的音频文件,可播放的音频文件需要音频码流封装到容器内生成)。outFile_.open(outputFilePath, ios::out | ios::binary);// 开始编码。OH_AVErrCode ret = OH_AudioCodec_Start(audioEnc_);if (ret != AV_ERR_OK) {// 异常处理。} -
同步模式调用,写入待编码的PCM,获取编码输出的音频帧。
示例代码中,每次输入的采样点数SAMPLES_PER_FRAME取值方法如下:
AAC LC编码每帧包含1024个PCM样点,建议单次输入1024个样点的数据量。
HE-AAC编码每帧包含2048个PCM样点,建议单次输入2048个样点的数据量。
FLAC需要根据如下表格进行设置。
采样率 样点数 8000 576 16000 1152 22050 2304 24000 2304 32000 2304 44100 4608 48000 4608 88200 8192 96000 8192 单次编码输入的数据量(单位:字节)为:SAMPLES_PER_FRAME * 声道数 * 单个采样点的占用字节。
使用示例:
int32_t SAMPLES_PER_FRAME = 1024;// AAC LC编码一帧包含1024采样点,2声道,输入数据为S16LE,16比特数据,占用2字节。int32_t inputFrameBytes = SAMPLES_PER_FRAME * 2 * 2;bool inputFinished = false;OH_AVErrCode ret;OH_AVCodecBufferAttr attr;for (;;) {uint32_t index = 0;if (!inputFinished) {ret = OH_AudioCodec_QueryInputBuffer(audioEnc_, &index, 20000); // 20000usif (ret == AV_ERR_TRY_AGAIN_LATER) {continue;}if (ret != AV_ERR_OK) {// 异常处理。break;}OH_AVBuffer *inputBuf = OH_AudioCodec_GetInputBuffer(audioEnc_, index);if (inputBuf == nullptr) {// 异常处理。break;}memset(&attr, 0, sizeof(attr));if (!inputFile_.eof()) {inputFile_.read((char *)OH_AVBuffer_GetAddr(inputBuf), inputFrameBytes);int32_t readSize = inputFile_.gcount();attr.size = readSize;attr.flags = readSize != 0 ? AVCODEC_BUFFER_FLAGS_NONE : AVCODEC_BUFFER_FLAGS_EOS;} else {inputFinished = true;attr.size = 0;attr.flags = AVCODEC_BUFFER_FLAGS_EOS;}if (OH_AVBuffer_SetBufferAttr(inputBuf, &attr) != AV_ERR_OK) {// 异常处理。}if (OH_AudioCodec_PushInputBuffer(audioEnc_, index) != AV_ERR_OK) {// 异常处理。}}// 当输入的数据量可以编码出多帧数据时,需要多次调用获取输出缓冲区,才能取完编码后的数据。ret = OH_AudioCodec_QueryOutputBuffer(audioEnc_, &index, 20000); // 20000usif (ret == AV_ERR_TRY_AGAIN_LATER) {// 超时,可能输入的数据不足以编码出一帧,或者超时时间设置过短。continue;}if (ret != AV_ERR_OK) {// 异常处理。break;}OH_AVBuffer *outputBuf = OH_AudioCodec_GetOutputBuffer(audioEnc_, index);if (outputBuf == nullptr) {// 异常处理。break;}if (OH_AVBuffer_GetBufferAttr(outputBuf, &attr) != AV_ERR_OK) {// 异常处理。break;}if (attr.flags & AVCODEC_BUFFER_FLAGS_EOS) {// 输出结束。break;}// 这里示例仅将数据写入文件记录。假如需要封装成音频文件,可参考媒体数据封装,调用OH_AVMuxer_WriteSampleBuffer封装数据。outFile_.write(reinterpret_cast<char *>(OH_AVBuffer_GetAddr(outputBuf)), attr.size);OH_AudioCodec_FreeOutputBuffer(audioEnc_, index);}在上方案例中,attr.flags表示缓冲区标记的类别。
结束时需要将flags标识为AVCODEC_BUFFER_FLAGS_EOS。
枚举值 描述 AVCODEC_BUFFER_FLAGS_NONE 表示为普通帧。 AVCODEC_BUFFER_FLAGS_EOS 表示缓冲区是流结束帧。 AVCODEC_BUFFER_FLAGS_CODEC_DATA 表示缓冲区包含编解码特定数据。 -
(可选)调用OH_AudioCodec_Reset()重置编码器。
调用OH_AudioCodec_Reset()后,编码器回到初始化状态,重置前获取到的输入/输出buffer都无法继续使用,需先调用OH_AudioCodec_Configure()重新配置,再调用OH_AudioCodec_Start()重新开始编码。启动后重新获取输入/输出buffer。
// 重置编码器。OH_AVErrCode ret = OH_AudioCodec_Reset(audioEnc_);if (ret != AV_ERR_OK) {// 异常处理。}// 重新配置编码器参数。ret = OH_AudioCodec_Configure(audioEnc_, format);if (ret != AV_ERR_OK) {// 异常处理。} -
(可选)调用OH_AudioCodec_Stop()停止编码器。
停止后,可以通过调用OH_AudioCodec_Start()重新进入已启动状态(started)。停止前获取到的输入/输出buffer都无法继续使用,需要在启动后重新获取输入/输出buffer。
// 停止编码器。OH_AVErrCode ret = OH_AudioCodec_Stop(audioEnc_);if (ret != AV_ERR_OK) {// 异常处理。} -
调用OH_AudioCodec_Destroy()销毁编码器实例,释放资源。
禁止重复销毁编码器。
// 调用OH_AudioCodec_Destroy,销毁编码器。OH_AVErrCode ret = OH_AudioCodec_Destroy(audioEnc_);if (ret != AV_ERR_OK) {// 异常处理。} else {audioEnc_ = NULL; // 不可重复destroy。}